
JDownloader: The Best Free IDM Alternative (2025)
Looking for the best alternative to IDM? No doubt, IDM is a fan-favorite when it comes to downloading files from the internet. It boosts download speed and makes file management super easy. But let’s be real—Internet Download Manager is a paid software, and you can’t get a free license legally.
If you’re looking for a solid download manager for Windows besides IDM, I’ve got two top recommendations for you: Free Download Manager and JDownloader 2.
Both are packed with awesome features, but personally, I prefer JDownloader for downloading large files—whether it’s games, software, 4K movies, or YouTube videos. Meanwhile, Free Download Manager stands out with its built-in torrent client. So, why do I prefer JDownloader?
JDownloader 2 Features – The Ultimate Download Manager
JDownloader 2 is a game-changer among IDM alternatives, featuring a unique interface that’s quite different from other download managers. The best part? It’s completely free and open-source, meaning anyone can contribute to its features and tools. Here are some of its coolest features:
- Download List
- Auto Link Grabber
- Advanced Settings
- Premium Account Support
1. Download List in JDownloader

Downloading multiple files at once has never been easier. Just click “Add New Links,” paste multiple URLs in one go, and you’re set. You can even copy links from sites like Pastebin, FileCrypt, Tinypaste, and Keeplinks—JDownloader automatically detects them and adds them to the download list. Then, simply right-click on a link to start downloading.
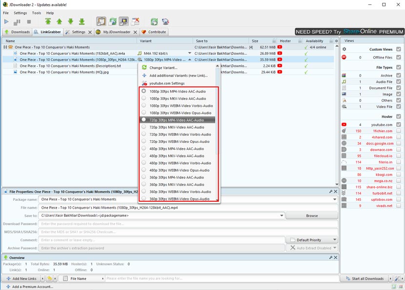
2. Auto Link Grabber – The Magic Feature

This feature is a total game-changer! The “Link Grabber” panel automatically detects any link you copy to your clipboard, including YouTube videos. Plus, it even shows all available video quality options, so you can choose the best one. Just check out the screenshot above for proof!
3. Advanced Settings & MyJDownloader

Now, this is where things get even cooler. JDownloader offers a ton of customization options that most other download managers don’t. One of my favorites is the Auto Extractor—once you download a RAR or ZIP file, JDownloader can automatically extract it for you.
Then there’s MyJDownloader, which is kind of like a premium add-on. You need to sign up for an account, but once you do, you unlock remote control features. That means you can manage your downloads straight from your Android or iPhone. Pretty awesome, right?
4. Premium Account Integration

This is hands down my favorite feature. If you have premium accounts on sites like UptoBox, Uploaded, MegaNZ, or Usersdrive, you can simply enter your login details into JDownloader. The software will then authenticate your account and grant you access to faster, premium downloads.
Worried about security? No need! Your credentials stay safe since everything happens on your local device—they’re never sent to JDownloader’s servers.
So, are you ready to try out this awesome IDM alternative? Click the button below to grab the latest version of JDownloader 2 for free!
Download JDownloader 2 – Latest Full Version for Free
JDownloader 2 Free | Official Download Link
